Data Browser in the Workbench

The Data Browser in the Workbench was created to provide an additional option for users' ease of use by:

  • Simplifying Project Configuration

  • Adding New Data Browser Controls to Browse Data Sources More Quickly and Easily

  • Adding Drag and Drop Support

Users can configure projects easily and quickly, as the number of required clicks has been reduced consistently. The number of popup dialogs has also been considerably reduced.

Data Browser

Improvements to the Data Browser Control within the Workbench include:

  • Tree-view-based Interaction

  • Dockable Control

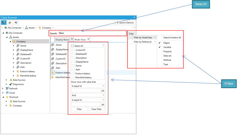
  • Search Support

  • Virtual Trees (Shown Under Assets)

  • Multiple Views

Structural changes include:

  • Reduced Number of Items Under Root

  • Reduced Number of Levels

  • Reorganization of Items

Data Browser in the Workbench

Multiple Browsers and Drag and Drop Support

The Data Browser in the Workbench supports new Multiple Browser and Drag and Drop capabilities, featuring:

  • Up to 4 Browsers Open as Modeless (Docked) Dialogs

  • Possibility to Drag/Drop Sources from the Tag Browser Tree to Controls in Forms

  • All Settings are Persistent and Restored Upon Next Start of the Application

Dockable Browsers in the Data Manager in the Workbench

Various Sections within the Data Browser in the Workbench

Additional Features

Additional features of the Data Browser within the Workbench include:

  • Filtering by Type

  • Search Using Wildcards - Starting from a Selected Node with the Possibility to Store the Search Expression

  • Details View (As a Grid or Icons)

  • Configuration View - To Set Additional Options for Global Aliases, Language Aliases, Language Conversions, Simulations

  • Configurable Layout (Can Hide/Show Panels)

Search & Filter in the Data Browser in the Workbench

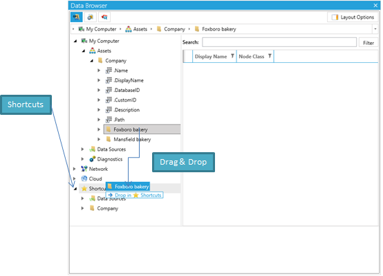
Shortcuts

The Data Browser in the Workbench allows for shortcuts, which allow for the possibility to store a selected item and its subtree in the Shortcuts subtree. This can be accomplished:

  • By Right-clicking the Item in the Tree or in Detailed View and Perform an Action in a Context Menu

  • With Drag & Drop Support

Shortcuts within the Data Browser in the Workbench

Context Menu

The context menu within the Data Browser in the Workbench allows for the possibility to:

  • Pin/Unpin a Selected item as Root and Browse Its Subtree Only

  • Edit Values

  • Add to, or Remove Items from, the List of Favorites

Context Menu in the Data Browser in the Workbench

Configuration View

The configuration view within the Data Browser in the Workbench provides a section with specific options to configure:

  • Language Aliases

  • Global Aliases

  • Language Conversions

  • Simulations

Configuration View in the Data Browser in the Workbench

Tabs

Tabs are available throughout the Workbench including within:

  • The Data Browser

  • The Project Browser (Files, Displays, Symbols, Templates)

  • Expressions

Some Tab Locations within the Workbench

Project Browser

The Project Browser within the Data Browser in the Workbench provides the ability to browse:

  • Files

  • Displays

  • Symbols

  • Templates

Project Browser within the Data Browser in the Workbench

Additional Enhancements

Additional feature enhancements to the Data Browser in the Workbench include:

  • The Use of New FrameWorX Classes

  • Enhancement of the Point Manager to Expose Metadata for the Detailed View

  • Modification of the Core Side to Show Tree Hierarchy As Expected

See Also:

About the Workbench